| Overview | Parentpackage |

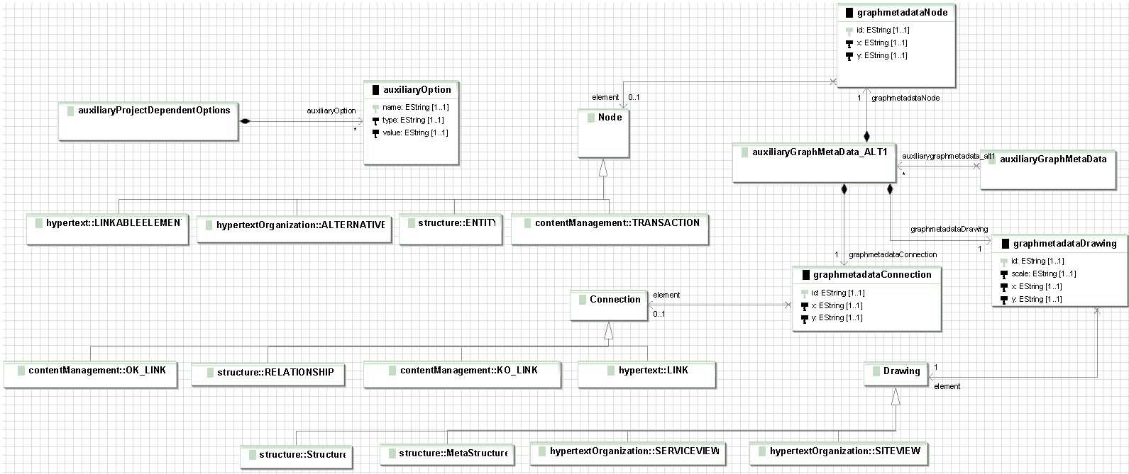
webratio_specific, defines several concepts for auxiliary purposes.
| Class Summary | |
|---|---|
| graphmetadataConnection | |
| auxiliaryOption | |
| graphmetadataNode | |
| Node | A Node is the super class for all graphical elements in the editor (Page, Entity, Units). |
| graphmetadataDrawing | |
| Drawing | A Drawing is the super class for all diagrams/models represented in the editor (Structure, SiteView). |
| auxiliaryGraphMetaData | |
| auxiliaryGraphMetaData_ALT1 | |
| auxiliaryProjectDependentOptions | |
| Connection | A Connection is the super class for all connections between graphical elements in the editor (Links, Relationships). |